Morphology loading in NEURON

Traditionally reading morphologies with NEURON has been coupled to the Import3D GUI tool. The Import3D GUI tool is a graphical tool that allows the user to load a morphology and then interactively modify it. Using the Import3D GUI provides a tutorial on how to use the Import3D GUI tool.

The underlying implementation is mostly HOC and the GUI constructs can in principle be disregarded, since loading numerous morphologies for simulation does not make any use of them. Note it is possible possible to load HOC-bound morphologies, but also Python-bound morphologies (refer to Biology Modeling FAQ).

HOC Morphology Loading - Legacy Import3D_GUI

A HOC CellType needs to be instantiated and the Import3D stack will be used to load the morphology.

Please refer to Cell.hoc from BlueBrain/neurodamus for an example of HOC CellType.

../../_images/Import3D-hoc.png

The instantiate method of Import3D stack will create a list of HOC commands that will be executed to load the morphology.

Given a simple single point soma simple Neurolucida morphology

; This is the same morphology as simple.swc
;
;           (0, 5)
; (-5, 5)----- ------ (6, 5)
;             |
;             |
;             |
;             | Type = 3
;             |
;             o origin
;             |
;             | Type = 2
;             |
;             |
;(-5, -4)----- ------ (6, -4)
;           (0, -4)


("CellBody"
(Color Red)
(CellBody)
(0 0 0 2)
)

((Dendrite)
(0 0 0 2)
(0 5 0 2)
(
(-5 5 0 3)
|
(6 5 0 3)
)
)


((Axon)
(0 0 0 2)
(0 -4 0 2)
(
(6 -4 0 4)
|
(-5 -4 0 4)
)
)

instantiate will parse the file and create the following HOC commands that will be executed in the HOC interpreter, thus loading the morphology:

create soma[1]
forsec "soma" somatic.append
create axon[3]
forsec "axon" axonal.append
create dend[3]
forsec "dend" basal.append
forall all.append
soma { pt3dadd(1, 1.7484555e-07, 0, 1) }
soma { pt3dadd(0.94581723, -0.32469952, 0, 1) }
soma { pt3dadd(0.78914064, -0.61421257, 0, 1) }
soma { pt3dadd(0.54694813, -0.83716649, 0, 1) }
soma { pt3dadd(0.24548566, -0.96940023, 0, 1) }
soma { pt3dadd(-0.082579389, -0.99658448, 0, 1) }
soma { pt3dadd(-0.40169525, -0.91577339, 0, 1) }
soma { pt3dadd(-0.67728162, -0.73572391, 0, 1) }
soma { pt3dadd(-0.87947375, -0.47594735, 0, 1) }
soma { pt3dadd(-0.98636132, -0.16459456, 0, 1) }
soma { pt3dadd(-0.98636132, 0.16459462, 0, 1) }
soma { pt3dadd(-0.87947375, 0.47594741, 0, 1) }
soma { pt3dadd(-0.67728156, 0.73572391, 0, 1) }
soma { pt3dadd(-0.4016954, 0.91577333, 0, 1) }
soma { pt3dadd(-0.08257933, 0.99658448, 0, 1) }
soma { pt3dadd(0.2454855, 0.96940029, 0, 1) }
soma { pt3dadd(0.54694819, 0.83716649, 0, 1) }
soma { pt3dadd(0.78914052, 0.61421269, 0, 1) }
soma { pt3dadd(0.94581723, 0.32469946, 0, 1) }
soma { pt3dadd(1, 0, 0, 1) }
soma connect axon[0](0), 0.5
axon[0] { pt3dadd(0, 0, 0, 2) }
axon[0] { pt3dadd(0, -4, 0, 2) }
axon[0] connect axon[1](0), 1
axon[1] { pt3dadd(0, -4, 0, 2) }
axon[1] { pt3dadd(6, -4, 0, 4) }
axon[0] connect axon[2](0), 1
axon[2] { pt3dadd(0, -4, 0, 2) }
axon[2] { pt3dadd(-5, -4, 0, 4) }
soma connect dend[0](0), 0.5
dend[0] { pt3dadd(0, 0, 0, 2) }
dend[0] { pt3dadd(0, 5, 0, 2) }
dend[0] connect dend[1](0), 1
dend[1] { pt3dadd(0, 5, 0, 2) }
dend[1] { pt3dadd(-5, 5, 0, 3) }
dend[0] connect dend[2](0), 1
dend[2] { pt3dadd(0, 5, 0, 2) }
dend[2] { pt3dadd(6, 5, 0, 3)

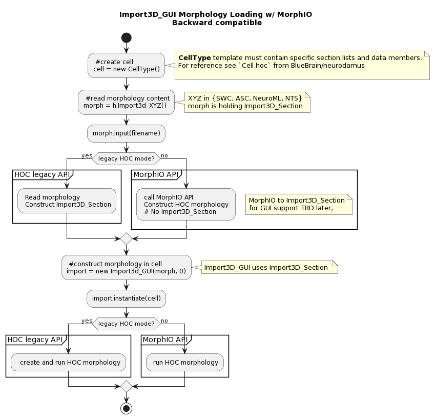
HOC Morphology Loading with MorphIO

Given that legacy morphology loading is implemented in HOC, it does incur a performance penalty. To that end, we are implementing a new mechanism for loading morphologies in NEURON, using the MorphIO library.

The goal is to provide an API that will be backward compatible with the legacy mechanism, but will be implemented in C++ and will be more performant. Ultimately, it would even be possible to remove the legacy mechanism, but that is not straightforward, as we need to couple it to the Import3D GUI/CellBuilder(see:ref:cell_builder).

../../_images/Import3D-hoc-morphio-backward.png